An LU table is a basic building block in a Logical Unit (LU).
The following are some of the methods you can use for adding a table to an LU schema.
While using one of the first three methods, the tables are also created in Fabric LU and then added to the schema. The forth method enables adding an existing LU table, which is not in use in the schema.
Use the Auto Discovery Wizard for creating tables and their populations, and adding them to the LU schema.
Use the DB Objects tab that appears on the right side panel of the LU schema window:
The selected table or tables are automatically created with the selected type of population and added to the LU schema.

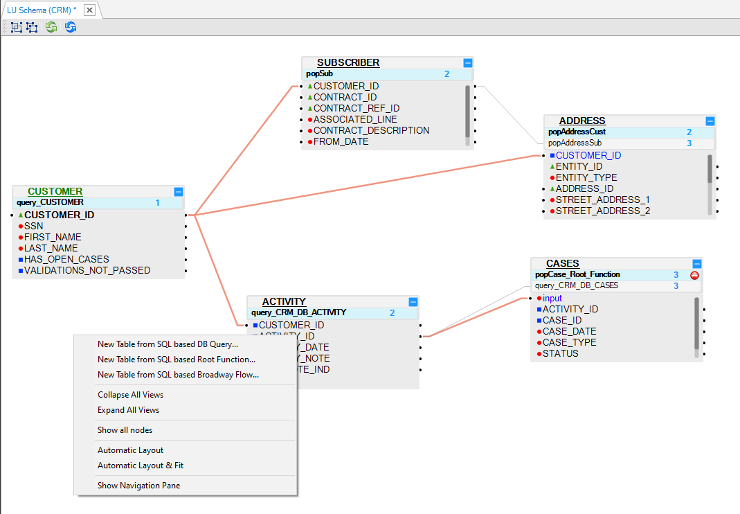
Right-click anywhere in the Schema window and select one of the following options:
New Table from SQL Based DB Query.
New Table from SQL Based Root Function.
New Table from SQL Based Broadway Flow.
All of the above 3 options open the Query Builder. The LU table and its populations are automatically generated, based on an SQL query defined in the Query Builder.

Drag a Table into the LU Schema window:
Go to the Objects tab of the LU schema.
Select a Table and drag it into the LU Schema window.

Click for more information about LU Table Creation.
Click for more information about LU Tables and Table Population.
From the DB Interface Explorer, click on the
icon from the Activity panel on the left as described here. This option is useful when you wish to add tables from data sources.
From the Project Explorer, open your Logical Unit > Schema, and on the LU schema window top bar click the
icon to open the Add New Table pop-up window, where you can choose one of three options:
Create New from source with SQL query
Create New manually
Choose from list
Create New from Source with SQL Query
Name the table and click on Create. A Query Builder pop-up window appears.
In the Query Builder window, select the required interface. Then either write the SQL query in the upper part of the Query Builder or expand the interface schema and table list to find the relevant table and select it.

Once a query exists in the Query Builder, you can test it by clicking on the Execute button. When done, click on the Create button.

Create New Manually
Name the table and click on Create. A new empty table pop-up window appears.
Define and populate the table's columns:
When populating a column with a name and moving on to populate the next column, a new row is automatically added at the bottom of the table.
Once the table contains several columns, you can reorganize them by using the drag-and-drop method, by clicking on icon.

In these 2 options, the table is automatically created with the population and is added to the LU schema.
Choose From List
Select the table from the list of tables.
While using one of the first two methods, the tables are also created in Fabric LU and then added to the schema. This option enables adding an existing LU table, which is not in use in the schema.
An LU table is a basic building block in a Logical Unit (LU).
The following are some of the methods you can use for adding a table to an LU schema.
While using one of the first three methods, the tables are also created in Fabric LU and then added to the schema. The forth method enables adding an existing LU table, which is not in use in the schema.
Use the Auto Discovery Wizard for creating tables and their populations, and adding them to the LU schema.
Use the DB Objects tab that appears on the right side panel of the LU schema window:
The selected table or tables are automatically created with the selected type of population and added to the LU schema.

Right-click anywhere in the Schema window and select one of the following options:
New Table from SQL Based DB Query.
New Table from SQL Based Root Function.
New Table from SQL Based Broadway Flow.
All of the above 3 options open the Query Builder. The LU table and its populations are automatically generated, based on an SQL query defined in the Query Builder.

Drag a Table into the LU Schema window:
Go to the Objects tab of the LU schema.
Select a Table and drag it into the LU Schema window.

Click for more information about LU Table Creation.
Click for more information about LU Tables and Table Population.
From the DB Interface Explorer, click on the
icon from the Activity panel on the left as described here. This option is useful when you wish to add tables from data sources.
From the Project Explorer, open your Logical Unit > Schema, and on the LU schema window top bar click the
icon to open the Add New Table pop-up window, where you can choose one of three options:
Create New from source with SQL query
Create New manually
Choose from list
Create New from Source with SQL Query
Name the table and click on Create. A Query Builder pop-up window appears.
In the Query Builder window, select the required interface. Then either write the SQL query in the upper part of the Query Builder or expand the interface schema and table list to find the relevant table and select it.

Once a query exists in the Query Builder, you can test it by clicking on the Execute button. When done, click on the Create button.

Create New Manually
Name the table and click on Create. A new empty table pop-up window appears.
Define and populate the table's columns:
When populating a column with a name and moving on to populate the next column, a new row is automatically added at the bottom of the table.
Once the table contains several columns, you can reorganize them by using the drag-and-drop method, by clicking on icon.

In these 2 options, the table is automatically created with the population and is added to the LU schema.
Choose From List
Select the table from the list of tables.
While using one of the first two methods, the tables are also created in Fabric LU and then added to the schema. This option enables adding an existing LU table, which is not in use in the schema.