SAML can be used for the Fabric's Web Framework and its apps like Admin, TDM (7.1 and later), and DPM, where Fabric follows SAML standard flows.
Consider the following scenarios:
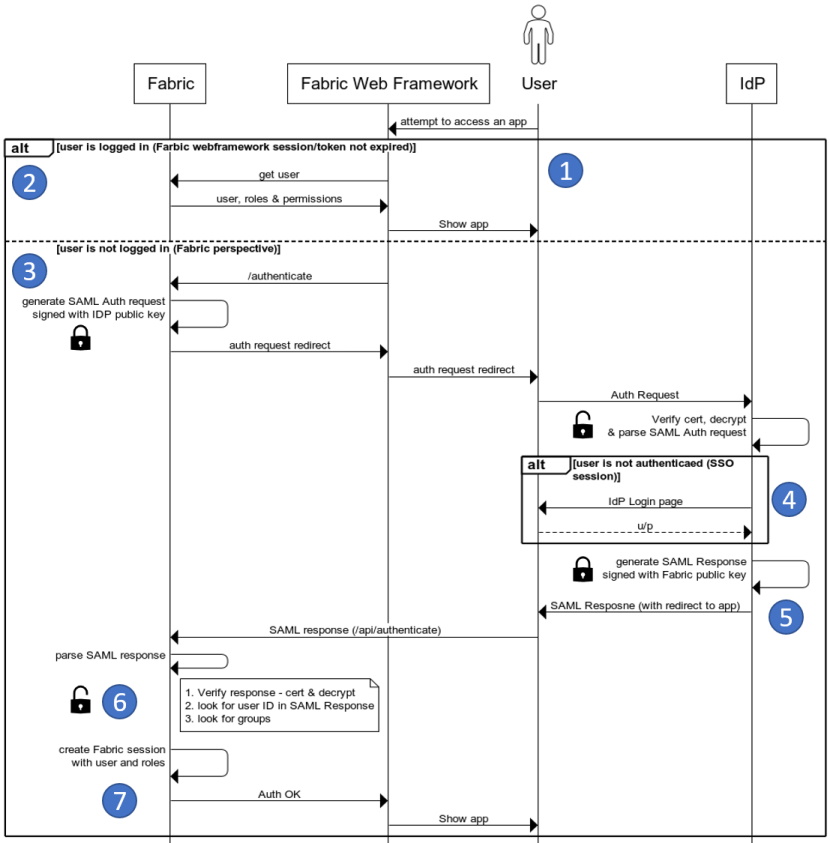
In both cases, the SP (service provider) initiates an access flow:
The user clicks on a link that leads him to a Fabric app (1 in the diagram below). One of two access methods follows:
a) If the user already has an existing Fabric session (2):
He is granted access and can carry out actions according to the permissions assigned to him by Fabric and its associated apps.
OR
b) If the user does not have an active session (3):
Fabric redirects him to the IDP requesting authentication. This is the authentication request.
The user then either has an existing active browser session with the identity provider or establishes one by logging in to the identity provider via the IDP login page (4).
The identity provider builds the authentication response in the form of an XML document containing the user’s identifier, signs it using an X.509 certificate, and posts this information to Fabric, along with various other assertions and attributes (5).
Fabric verifies and opens the response, using the certification and encryption keys and algorithms. Fabric then processes and extracts the content, including the groups and roles to which the user is associated (6). Fabric establishes a Fabric session for the user, enabling them to access resources according to the permissions granted to them by Fabric and its apps. The Fabric session provides (via the UsercCode) the information about the user and the roles that he is associated with (7).
Below is the logical flow illustrating these steps:

See here for more information about the user log-in process.
If the user logs out, their Fabric session is invalidated. Similarly, after a period of time during which the user is idle, his Fabric session is terminated.
In both cases, Fabric starts the authentication process with the IDP, as explained in the Log In above (Step 3 in the diagram).
For more information and guidelines about setting up Fabric with SAML IDPs, refer to the examples for Microsoft Entra ID SAML Setup Guide and Okta SAML Setup Guide. For more information about SAML configuration in Fabric, please read here.
SAML can be used for the Fabric's Web Framework and its apps like Admin, TDM (7.1 and later), and DPM, where Fabric follows SAML standard flows.
Consider the following scenarios:
In both cases, the SP (service provider) initiates an access flow:
The user clicks on a link that leads him to a Fabric app (1 in the diagram below). One of two access methods follows:
a) If the user already has an existing Fabric session (2):
He is granted access and can carry out actions according to the permissions assigned to him by Fabric and its associated apps.
OR
b) If the user does not have an active session (3):
Fabric redirects him to the IDP requesting authentication. This is the authentication request.
The user then either has an existing active browser session with the identity provider or establishes one by logging in to the identity provider via the IDP login page (4).
The identity provider builds the authentication response in the form of an XML document containing the user’s identifier, signs it using an X.509 certificate, and posts this information to Fabric, along with various other assertions and attributes (5).
Fabric verifies and opens the response, using the certification and encryption keys and algorithms. Fabric then processes and extracts the content, including the groups and roles to which the user is associated (6). Fabric establishes a Fabric session for the user, enabling them to access resources according to the permissions granted to them by Fabric and its apps. The Fabric session provides (via the UsercCode) the information about the user and the roles that he is associated with (7).
Below is the logical flow illustrating these steps:

See here for more information about the user log-in process.
If the user logs out, their Fabric session is invalidated. Similarly, after a period of time during which the user is idle, his Fabric session is terminated.
In both cases, Fabric starts the authentication process with the IDP, as explained in the Log In above (Step 3 in the diagram).
For more information and guidelines about setting up Fabric with SAML IDPs, refer to the examples for Microsoft Entra ID SAML Setup Guide and Okta SAML Setup Guide. For more information about SAML configuration in Fabric, please read here.