When creating or editing a Logical Unit schema the following options are used to navigate, configure and display information:
Click for more information about the Diagram Outline and Toolbars.
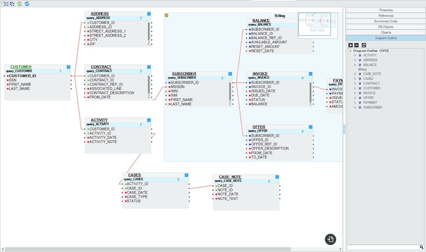
The Diagram Outline displays an overview of the LU structure and can be used to search for a subset of tables included in the Schema.

To search for an LU table in an LU schema:
The Navigation pane in the right corner of an LU schema is used to move between the different areas of a Schema. This is useful when looking at large Logical Units with many tables or hierarchy levels.

To hide the Navigation Pane use the context menu and uncheck the Show Overview Control. Studio lets you to reveal it back when needed via the context menu on the Working Area.
LU Tables relationship options:\ In the LU working area, right click an LU table object to display a context menu with the following actions:
|
set as: root |
Sets the table object as the root of this LU. |
|
show only Predecessor nodes |
Shows only objects and links that are predecessors of this object / field. |
|
show only successor nodes |
Shows only objects and links that are successors of this object / field. |
|
show only connected nodes |
Shows all objects and links connected to this object / field. |
|
show all nodes |
Shows all objects and links in this table. |
|
clear input links |
Clears all input links from objects in the Schema. |
|
clear output links |
Clears all output links from this LU table to its children Table Populations. |
|
clear all links |
Clears all input and output links in the LU tables. |
|
show data |
When clicked, a Query Builder window opens automatically in the newest LU file. |
For Example
Taking the CONTRACT table from the CUSTOMER LU as an example, the following illustrates key table relationship view options:
Show only predecessor nodes

Show only successor nodes

Show only connected nodes

Display Options
In the LU working area right click anywhere to display a context menu with the following actions:
When creating or editing a Logical Unit/Data Product schema the following options are used to navigate, configure and display information:
Click for more information about the Schema, Tabs, and Toolbars.
From the project's explorer tree, expand Implemenation > Logical Units/Data Products > [Logical Unit/Data Product Name] > Tables
The explorer tree will show a list of tables and their populations that are in the Logical Unit/Data Product:

-- Click on a table name, and the table schema editor for that table will appear in the right window.
-- Click on a population name, and a Broadway flow diagram will appear in the right window.
From the project's explorer tree, expand Implemenation > Logical Units/Data Products > [Logical Unit/Data Product Name] > Schema
The Schema (diagram outline) displays an overview of the LU/DP structure and can be used to create or delete tables, group or ungroup tables, search for a subset of tables included in the Schema, and view the data included in those tables. For detailed instructions how to carry out these tasks, click here.

To search for a table using the diagram outline:

To search for data in a table using the diagram outline, do one of the following:
For detailed instructions on how to work with a Logical Unit/Data Product, click here
The Navigation map is activated by clicking the navigation map icon in the tool bar ( ).
This view can be used to move between the different areas of a Schema, and can be useful when looking at large Logical Units with many tables or hierarchy levels.

The properties pane is accessed by clicking the arrow icon on the far right side of the diagram outline:
![]()
If you have selected a table, the properties pane for that table appears.

If you have not selected a table, the properties pane for the LU/DP Schema appears. You can tell that a table has not been selected, but the LU/DP has been selected when a blue frame forms around the LU/DP Schema.

When creating or editing a Logical Unit schema the following options are used to navigate, configure and display information:
Click for more information about the Diagram Outline and Toolbars.
The Diagram Outline displays an overview of the LU structure and can be used to search for a subset of tables included in the Schema.

To search for an LU table in an LU schema:
The Navigation pane in the right corner of an LU schema is used to move between the different areas of a Schema. This is useful when looking at large Logical Units with many tables or hierarchy levels.

To hide the Navigation Pane use the context menu and uncheck the Show Overview Control. Studio lets you to reveal it back when needed via the context menu on the Working Area.
LU Tables relationship options:\ In the LU working area, right click an LU table object to display a context menu with the following actions:
|
set as: root |
Sets the table object as the root of this LU. |
|
show only Predecessor nodes |
Shows only objects and links that are predecessors of this object / field. |
|
show only successor nodes |
Shows only objects and links that are successors of this object / field. |
|
show only connected nodes |
Shows all objects and links connected to this object / field. |
|
show all nodes |
Shows all objects and links in this table. |
|
clear input links |
Clears all input links from objects in the Schema. |
|
clear output links |
Clears all output links from this LU table to its children Table Populations. |
|
clear all links |
Clears all input and output links in the LU tables. |
|
show data |
When clicked, a Query Builder window opens automatically in the newest LU file. |
For Example
Taking the CONTRACT table from the CUSTOMER LU as an example, the following illustrates key table relationship view options:
Show only predecessor nodes

Show only successor nodes

Show only connected nodes

Display Options
In the LU working area right click anywhere to display a context menu with the following actions:
When creating or editing a Logical Unit/Data Product schema the following options are used to navigate, configure and display information:
Click for more information about the Schema, Tabs, and Toolbars.
From the project's explorer tree, expand Implemenation > Logical Units/Data Products > [Logical Unit/Data Product Name] > Tables
The explorer tree will show a list of tables and their populations that are in the Logical Unit/Data Product:

-- Click on a table name, and the table schema editor for that table will appear in the right window.
-- Click on a population name, and a Broadway flow diagram will appear in the right window.
From the project's explorer tree, expand Implemenation > Logical Units/Data Products > [Logical Unit/Data Product Name] > Schema
The Schema (diagram outline) displays an overview of the LU/DP structure and can be used to create or delete tables, group or ungroup tables, search for a subset of tables included in the Schema, and view the data included in those tables. For detailed instructions how to carry out these tasks, click here.

To search for a table using the diagram outline:

To search for data in a table using the diagram outline, do one of the following:
For detailed instructions on how to work with a Logical Unit/Data Product, click here
The Navigation map is activated by clicking the navigation map icon in the tool bar ( ).
This view can be used to move between the different areas of a Schema, and can be useful when looking at large Logical Units with many tables or hierarchy levels.

The properties pane is accessed by clicking the arrow icon on the far right side of the diagram outline:
![]()
If you have selected a table, the properties pane for that table appears.

If you have not selected a table, the properties pane for the LU/DP Schema appears. You can tell that a table has not been selected, but the LU/DP has been selected when a blue frame forms around the LU/DP Schema.
